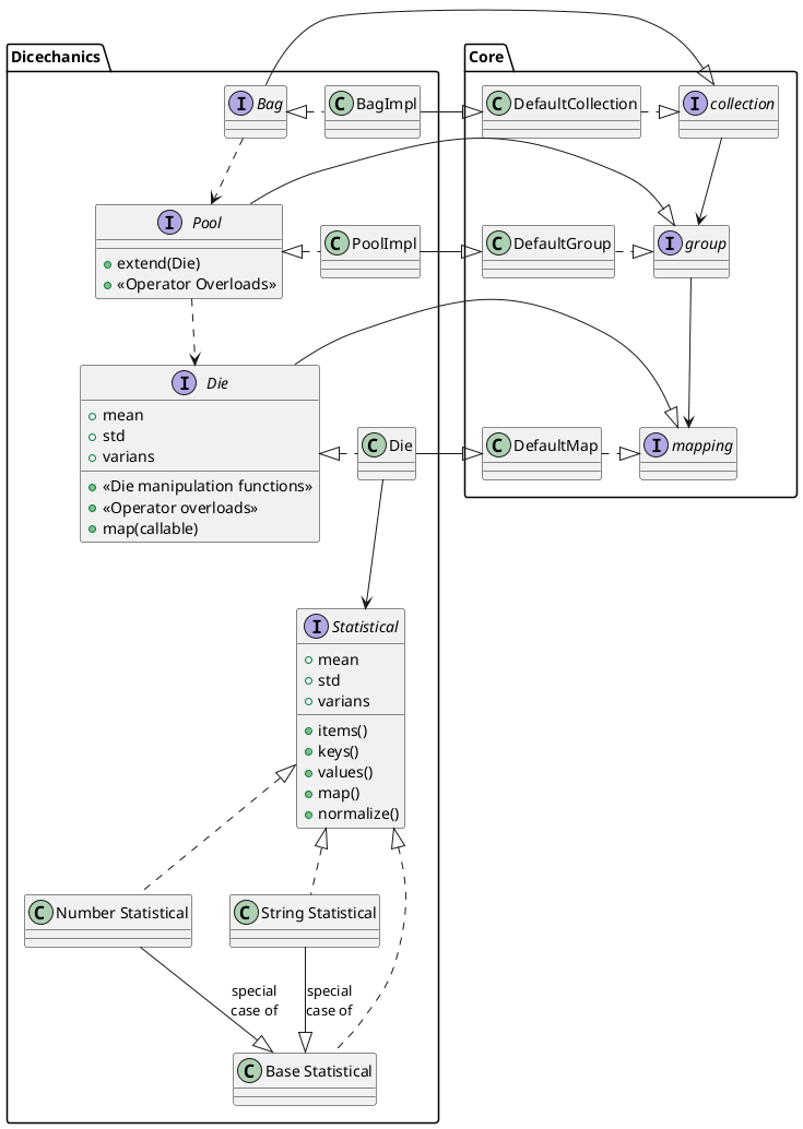
Class hierarchy

In here are UMl drawings how the class hierarchy used in the project

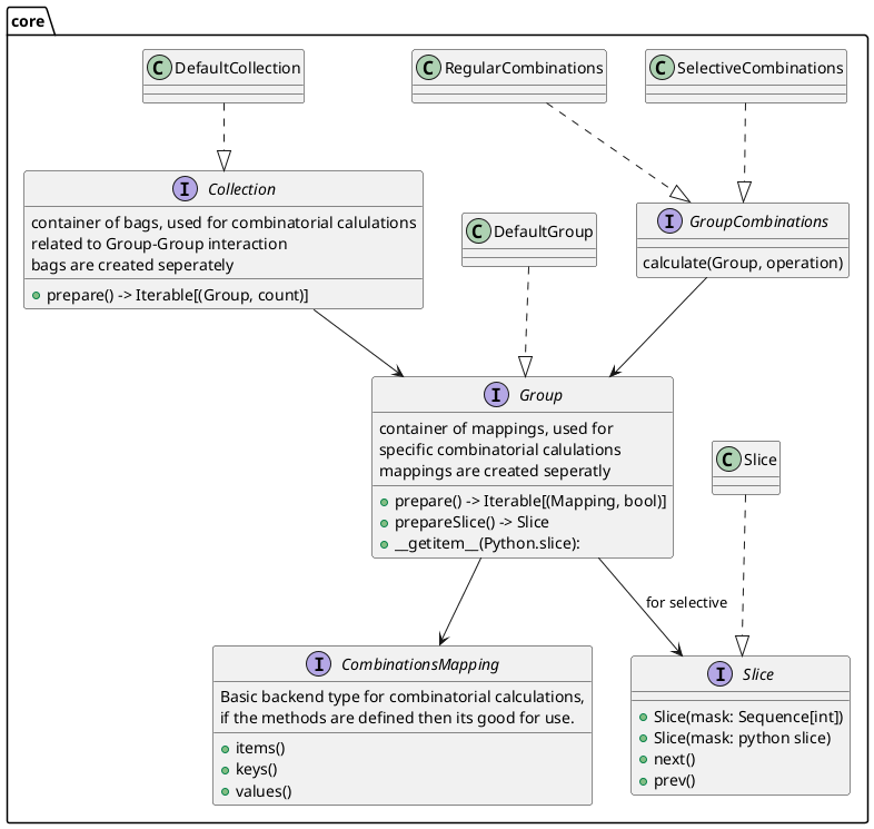
Core class hierarchy

Core UML Classes

Dicechanics class hierarchy

Core UML Classes